Automatización inteligente en proyectos de climatización y redes de calefacción

Smarte Automation mit TROVIS 6611-2 von SAMSON
|   Informaciones técnicas

La unidad de operación y automatización TROVIS 6611-2 de SAMSON permite la operación, control y regulación de pequeñas y grandes instalaciones de climatización y de redes de calefacción. La guía intuitiva de uso, permite que las complejas interrelaciones técnicas se presenten claramente en la pantalla táctil o en el servidor web integrado. Los diferentes roles de usuario y el acceso a través de conexiones seguras garantizan la máxima seguridad. Solo se necesita un lápiz USB para la puesta en marcha rápida y eficaz.

Operación, control y regulación

Puesta en marcha sencilla
  • Carga y almacenamiento de la aplicación por USB
  • Es posible la puesta en marcha sin PC
  • Copia de seguridad de los datos después de la puesta en marcha
  • Asignación de módulos a través de la pantalla
  • Acceso manual a todos las entradas y salidas
  • No se requieren costosos periféricos especiales
  • Actualización del Firmware por USB
Operación y representación
  • Visualización web por Servidor Web (HTML5)
  • Visualización web y operación local con la misma configuración
  • Acceso simultáneo adicional desde PC, Smartphone o tableta
  • Nivel de operación manual independiente de la aplicación
  • Ningún costo de licencia adicional
  • Navegación por el menú claramente estructurada
Para facilitar la planificación del proyecto, le ofrecemos aplicaciones estándar preconfiguradas y bloques de función enlazables individualmente

Aplicaciones estándar preconfiguradas

  • Control de ventilación
  • Regulación con consigna externa del intercambiador de calor

Bloques de funciones enlazables individualmente

  • Funciones aritméticas
  • Funciones analógicas
  • Funciones lógicas
  • Funciones binarias
  • Funciones de regulación
  • Funciones de recuento
  • Funciones de gestión
  • Gestión del tiempo
  • Diagnóstico
  • Calefacción
  • Ventilación
  • Componentes de regulación

Planificación

Programación fácil

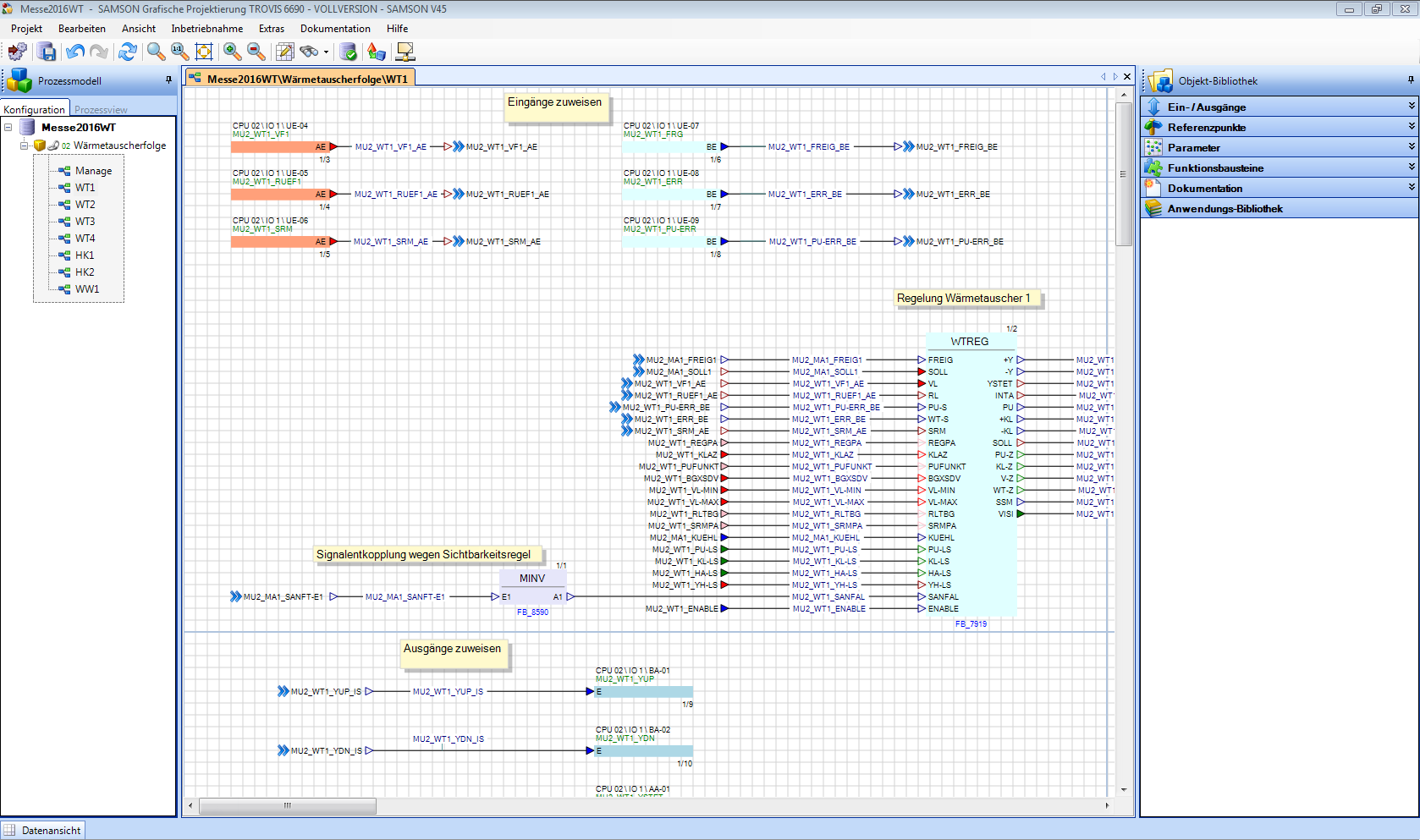
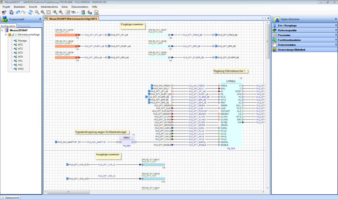
Los bloques de función que trazan el mapa de secciones enteras de la planta, permiten una implementación orientada a la planta sin un amplio conocimiento de programación Se pueden formar proyectos enteros con sólo unos pocos bloques de función.

Visualización sencilla

Con el software desarrollado por SAMSON "Planificación de proyectos gráficos", se crea la visualización de la instalación además del mismo programa. La navegación por el menú se realiza mediante la estructura de la instalación generada automáticamente en forma de texto, complementada por gráficos creados específicamente. Ambos están optimizados para la visualización en el navegador, ya sea en el PC o en el smartphone.

Documentación

El sistema proporciona una documentación rápida y generada automáticamente de las listas de ocupación, las listas de parámetros, las aplicaciones y las estructuras de los menús.

Acceso remoto a través de comunicación abierta

A través de BACnet IP, OPC UA, MQTTs o Modbus RTU/TCP, la unidad de automatización puede comunicarse con otros componentes, sistemas, operadores y proveedores de nubes como SAP S/4HANA o proporcionar información para el acceso remoto del usuario.

Seguridad y alarmas


Estándares de seguridad

Los datos y la información se pueden consultar desde cualquier lugar y están protegidos contra el acceso no autorizado.

  • Protocolos de seguridad: SSL, SSH, https entre otros
  • Asignación de contraseña individual
  • Capacidad para VPN
  • AES-256 para Modbus
Orientado al grupo

Al acceder a la unidad de control, se reconoce al usuario/grupo objetivo y se prepara el contenido de la información en consecuencia.

  • Información adaptada al grupo
  • Derechos de acceso restringido
  • Administración de usuarios
Tendencia y alarmas

¿Qué valores se han modificado, cómo, cuando y quién lo hizo? Esta información es la base para el registro de datos, la búsqueda, el análisis de fallos y la emisión de mensajes de alarma.

  • Trazabilidad
  • Seguimiento
  • Registro de datos a través de USB
  • Análisis de fallos
  • Envío de e-Mail o SMS en caso de alarma